Notice
Recent Posts
Recent Comments
Link
고갱
[블렌더] Mesh 최적화 본문


Limited Dissolve로 정점 최적화 수행 중
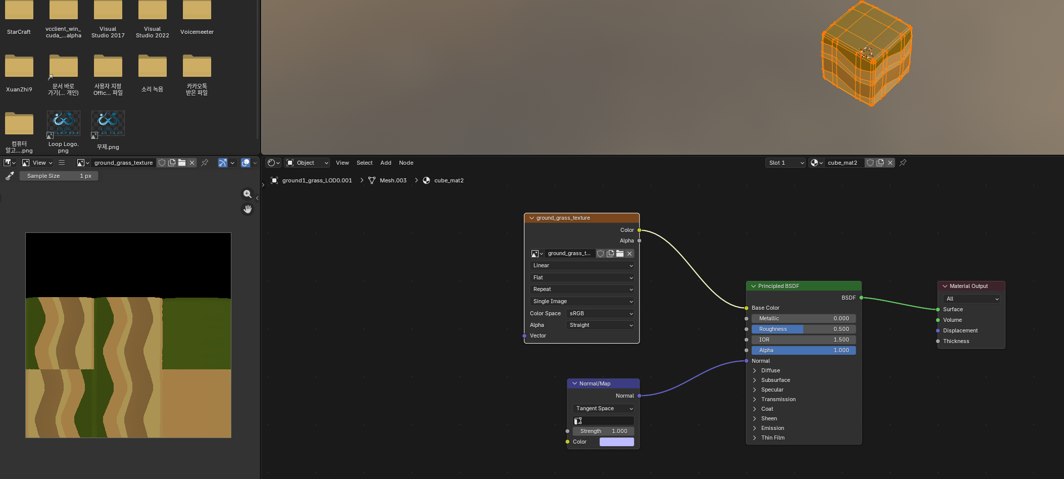
기존 모델은

이런식으로 Color ramp에서 UVMap을 토대로 뽑아오는 구조여서 지나치게 무쓸모한 정점이 많았다.
그래서 모델 파일마다

다시 텍스쳐 Unwrap을 해주고 이걸 토대로 다시 Limited Dissolve를 수행해주면 성능은 최적화하되 퀄리티는 근사하게 뽑아낼 수 있음.
익숙하지 않아서 참고한 유튜브:
https://www.youtube.com/shorts/DszGv5_8iS0
'게임 개발 > Unity' 카테고리의 다른 글
| [Unity] Greedy Meshing, GPU.RenderMeshInstanced, Frustum Culling (0) | 2026.01.05 |
|---|---|
| [셰이더] Curved World 수동 구현 (0) | 2026.01.05 |
| [학교 과제] 3D 게임 개발 #2, 게임 로직과 멀티 플레이 1차 구현 (0) | 2025.05.27 |
| [학교 과제] 3D 게임 개발 #1, 로직 변경 (0) | 2025.05.17 |
| [스타듀 밸리] 3D 게임 개발 #3, 캐릭터 구현 & 물 변경 & Day-Night Cycle 추가 (2) | 2025.01.30 |
